Table of contents

The Uses of Led Screens for Events and Businesses
For engagement
To display information
Visibility
Illumination
Factors events and businesses need to consider before renting LEDs?
Budget:
Aspect ratio
Here are the common aspect ratios:
Pixel pitch
Purpose
Where is the Venue?
The advantages of our rental LED screen
Conclusion

Avoiding Nuisance Err03 Trips in FST-650L VFD-Driven Air Compressors through Proper Freq-to-Mains Switching Logic

Views: 853 Author: Site Editor Publish Time: Origin: Site

 

Introduction: Err03 nuisance trips were spoiling the 75 kW FST-650L VFD screw compressor every time it switched from inverter to mains. The culprit: the PLC opened the output contactor while the motor was still drawing current, forcing the inductive energy back into the IGBTs. A zero-current handshake—coast-to-stop plus the VFD RUN relay—eliminated the spikes and the downtime.

 


Application

Screw air compressor, 75 kW, continuous duty

 

air compressor unit

 


Products used

 

FST-650L-4T0750G VFD, PLC (S7-200 SMART), output contactor KM1, bypass contactor KM2

 

 


The Challenge

 

After installing a new 75 kW FST-650L VFD on an air-compressor package, the site engineer met sporadic Err03 (over-current) alarms exactly at the moment of frequency-to-mains transfer. Curiously, the trip always happened when the motor current was below the VFD nominal value, indicating a transient spike rather than a true overload.
Physical checks proved no cable or motor insulation fault; the only special item was an output contactor KM1 used to switch the motor terminals between the VFD and the mains contactor KM2.
Root Cause Analysis
The original PLC sequence was:
Send “stop” to VFD (ramp-down mode)
Wait 5 ms
Open KM1, close KM2
Because the motor is highly inductive, the ramp-down phase still delivers current. When KM1 contacts open at non-zero current, the stored magnetic energy forces a high dV/dt across the opening gap, re-striking an arc and injecting a narrow but tall current pulse back into the VFD’s IGBTs. The internal HW circuit of the FST-650L detects this spike as an instantaneous over-current and issues Err03.

 


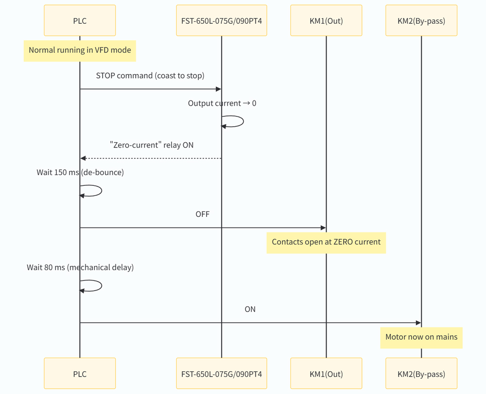
Solution

 

Change stop mode from “ramp” to coast-to-stop – output transistors shut off immediately, so current falls to zero within one PWM carrier cycle.
Use the VFD’s “RUN” relay as a zero-current permission signal; PLC waits until RUN = OFF.
Insert a 150 ms de-bounce timer after RUN = OFF before opening KM1.
Keep an 80 ms mechanical delay between KM1 OFF and KM2 ON to guarantee positive interlock.
Document a strict SOP: never open KM1 while the FST-650L RUN LED is on.

 


Benefits Achieved

 

Zero Err03 trips during the first 18 months of operation.
Contact life doubled – KM1 now breaks at zero current, no arc erosion.
Compressor downtime reduced by 22 h/year, saving ≈ 3,500 USD in lost production.
Site gained a template program for any future dual-mode motor starters.

 


Conclusion

 

Inductive load switching on the VFD output side is a high-risk action. A coast-to-stop command combined with a zero-current confirmation provides a simple, reliable fix. The FST-650L’s built-in RUN relay is an excellent, low-cost safety interlock—use it before you move the contactor!

 

×

Contact Us

captcha
×

Inquire

*Name
*Email
Company Name
Tel
*Message